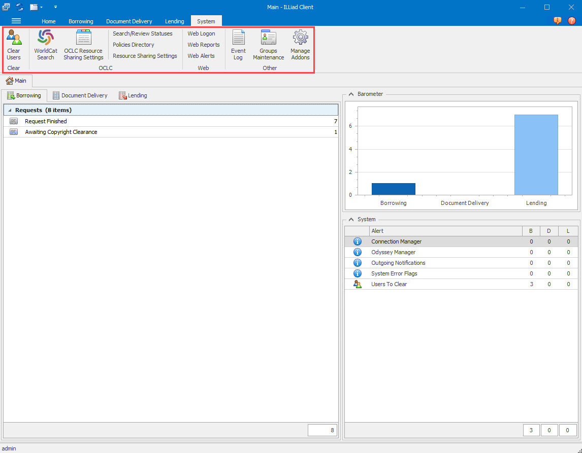
The System Ribbon
The System Ribbon holds icons for all of the main System processing functions so that you can reach them quickly and easily from the Main page.
- Clear users
- WorldCat searching
- Link to OCLC Policies Directory
- Link to resource sharing settings
- Link to ILLiad web reports
- Event log
- Manage addresses and groups
- Manage addons

| Button | Function |
|---|---|
| Clear Users | Opens the Clear User form to process all Users waiting to be cleared. |
| WorldCat Search | Opens the OCLC form to search WorldCat holdings. |
| Policies Directory | Opens the OCLC Policies Directory. |
| Resource Sharing Settings | Takes you to the OCLC Resource Sharing Settings interface to view or set up Custom Holding Paths, Custom Holdings Groups, Constant Data, Direct Request Profiles, and Saved Field Request Order list. As of ILLiad 9.1, the resource sharing settings can no longer be configured within the client. This allows OCLC to rapidly change the Service Config without having to maintain a duplicate interface or breaking ILLiad until an update can be released. |
| Search/Review Statuses | Opens the OCLC Statuses form to view Current Status list and search OCLC requests to check status. |
| Web Logon | Opens the web interface logon page for your institution. |
| Web Reports | Opens the web interface logon page for Web Reports. |
| Web Alerts | Opens the Web Alerts form for managing Web Alerts. |
| Atlas Systems | Takes you to the home page of the Atlas Systems website. This link was removed in ILLiad v9.1. |
| Community Portal | Connects you to the ILLiad Libraries OCLC List-Serv site. This link was removed in ILLiad v9.1. |
| OCLC | Takes you to the home page of the OCLC website. This link was removed in ILLiad v9.1. |
| Event Log | Opens the System Event Log. |
| Groups Maintenance | Opens the Groups Maintenance form for creating Groups. |
| Manage Addons | Opens the Manage Addons form. |