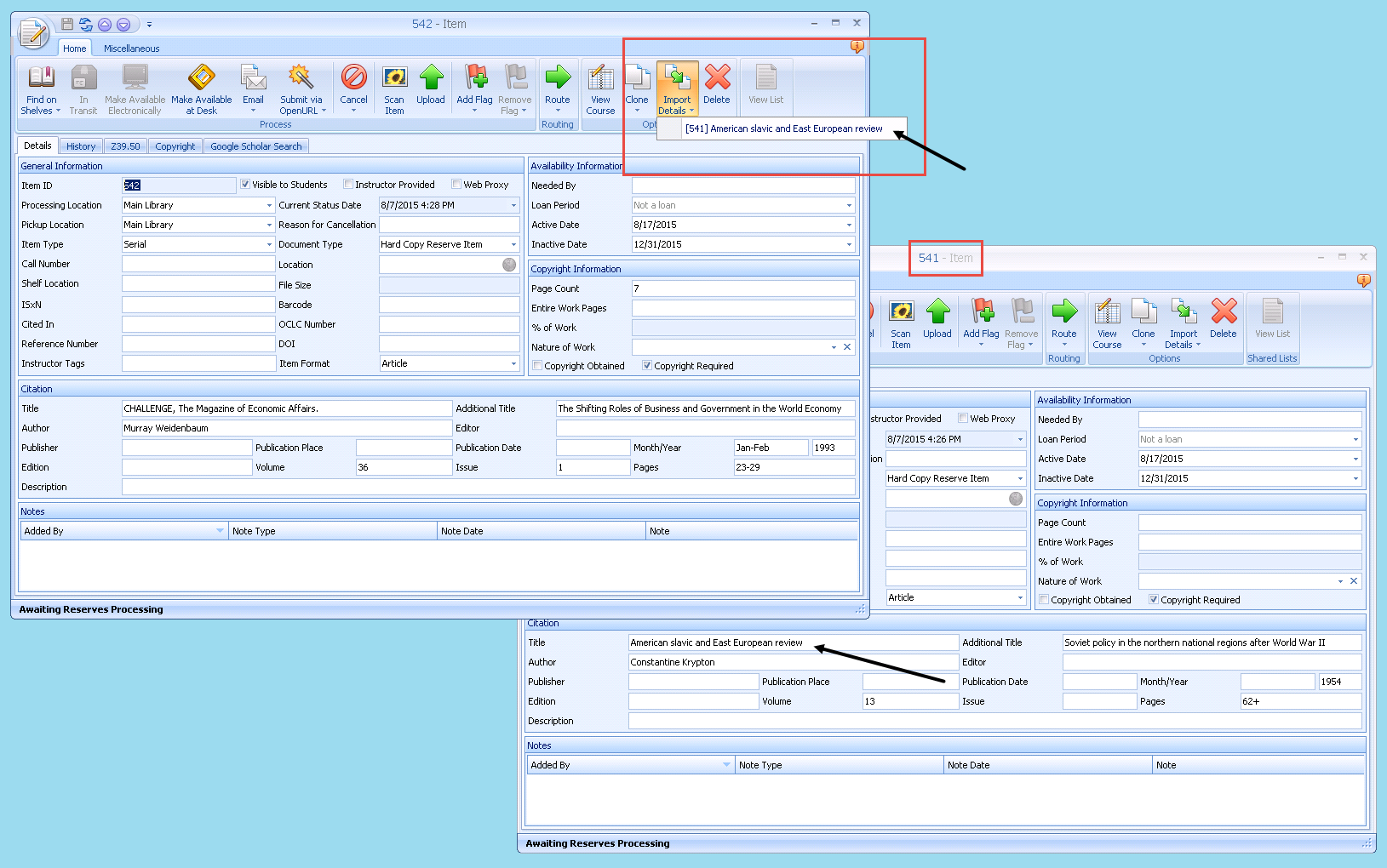
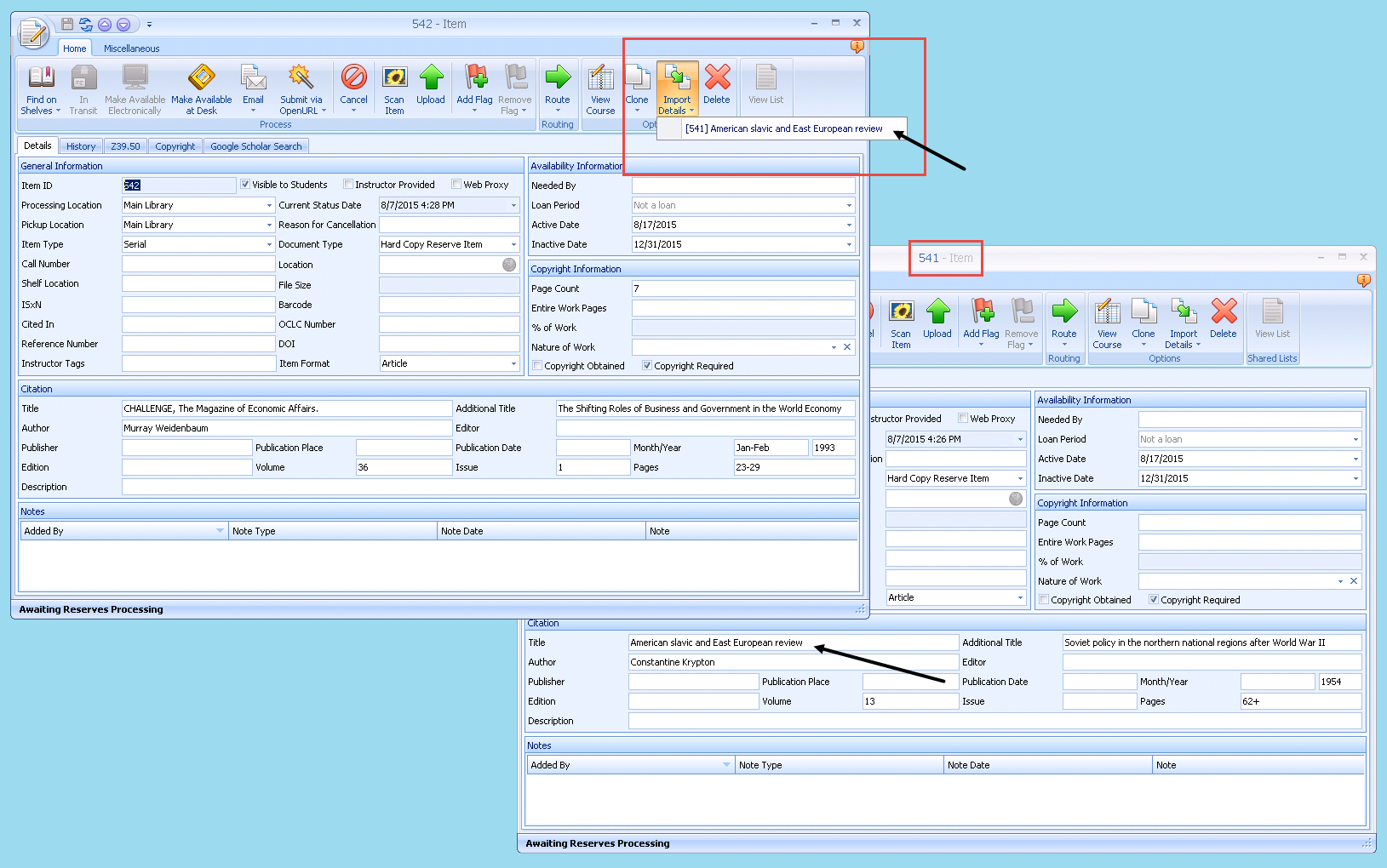
Importing Item Details
Use the Import Details button on the Item form to copy citation information and associated electronic documents from an existing item to the currently open item. Clicking the Import Details button displays a list of previous items. Selecting an item in the list copies the item's citation information and, if it is an electronic document, the associated electronic file. You can elect to copy an item's item notes into a new item by setting the CloneItemNotes key. This feature provides an alternative to cloning, allowing you to copy information from one existing item to another existing item.
Importing Item Details to Another Item​
To import item details from one item to another item:
- From the item that you want to import information to, click the Import Item Details button.
- Select the item that you want to import the information from.
- A popup dialog box warns you that importing information will discard any changes you have made and will overwrite existing information.
- Click Yes to import the item details.
- The citation information, electronic documents, and notes, if configured to copy, are copied to the open item.
